| Associated |
|
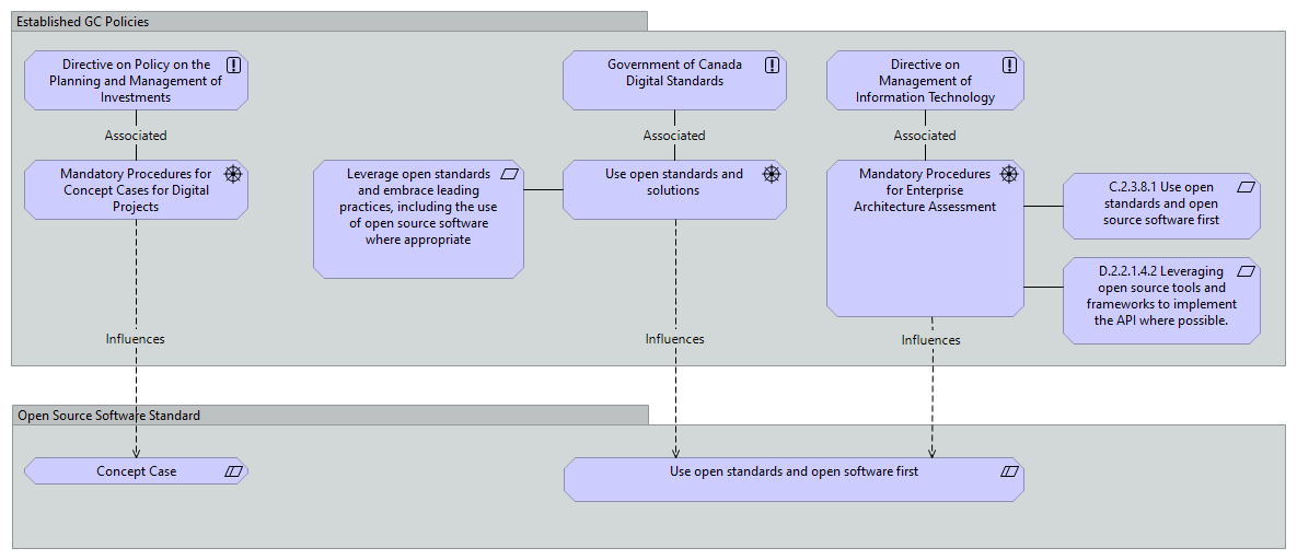
Government of Canada Digital Standards |
Use open standards and solutions |
| Influences |
|
Mandatory Procedures for Concept Cases for Digital Projects |
Concept Case |
| |
|
Leverage open standards and embrace leading practices, including the use of open source software where appropriate |
Use open standards and solutions |
| |
|
Mandatory Procedures for Enterprise Architecture Assessment |
C.2.3.8.1 Use open standards and open source software first |
| Influences |
|
Mandatory Procedures for Enterprise Architecture Assessment |
Use open standards and open software first |
| |
|
Mandatory Procedures for Enterprise Architecture Assessment |
D.2.2.1.4.2 Leveraging open source tools and frameworks to implement the API where possible. |
| Associated |
|
Directive on Policy on the Planning and Management of Investments |
Mandatory Procedures for Concept Cases for Digital Projects |
| Influences |
|
Use open standards and solutions |
Use open standards and open software first |
| Associated |
|
Directive on Management of Information Technology |
Mandatory Procedures for Enterprise Architecture Assessment |